Psychiatry
Atenció a urgències de Psiquiatria general i Addiccions: 24 hores al dia amb dos boxes polivalents d’observació. Es tracta del primer dispositiu professionalitzat que es va implementar a Barcelona. Atén a la mateixa àrea poblacional que la sala per a pacients aguts.
Atenció a pacients psiquiàtrics aguts: 34 llits, atén un àrea de Barcelona de prop de 400.000 habitants: Dreta de l’eixample, Gràcia, Guinardó i la zona de Encants Nous i Viviendas del Congrés.
Consultes externes de Psiquiatria General: Conté una sèrie de programes suprasectorials acreditats i reconeguts pel Departament de Sanitat, especialment rellevant és el Programa de Prevenció del Suïcidi i Atenció al Supervivent.
Unitat de Psicoteràpies: Tota aquesta activitat és ambulatòria. Actualment és un centre de referència per a tota Catalunya, la resta de l’Estat, sud d’Europa i Amèrica del sud a través de la seva prestigiosa Escola de Teràpia Familiar. La cartera de serveis dintre de la Unitat de Psicoteràpia inclou: teràpia familiar, teràpia de parella, mediació familiar, coaching sistèmic i intervenció en multiculturalitat.
Atenció dels Trastorns de la Conducta Alimentària: és un dispositiu de l’Hospital de Dia per a 10 places. Finançat per Catsalut des de l’any 2000. Té cobertura suprasectorial amb àrea d’influència en el barcelonès. Atén preferentment pacients adults amb programes específics per a l’anorèxia nerviosa, bulímia nerviosa i trastorn per afartament.
Atenció a Trastorn Límit de la Personalitat (TLP): es tracta d’un programa assistencial punter finançat per Catsalut des de 2006. Inclou un dispositiu proper a l’Hospital de Dia i formació per a d’altres especialistes. En el àmbit d’actuació és també suprasectorial abastint tot el sector sanitari.
La cartera de Serveis dintre de la Unitat inclou:
- Avaluació diagnòstica i estudi psicomètric.
- Teràpia grupal d’orientació dialèctica-conductual.
- Intervenció psicoterapèutica individual.
- Seguiment psiquiàtric, control farmacològic.
- Intervenció en crisi.
- Suport familiar.
- Entrenament en “mindfulness”.
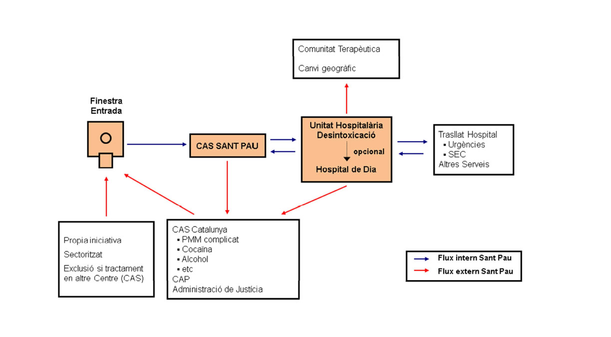
Atenció en consultes externes a pacients amb trastorns d’addiccions. Compren els següents programes: atenció integral a pacients adults que presenten addiccions a substàncies legals (per exemple, tabac o alcohol) o il·legals (per exemple, cocaïna o heroïna), a les addicions sense substància o comportamentals (per exemple, joc patològic) i als trastorns duals (és a dir, la combinació d’una addicció amb un altre trastorn mental) en règim ambulatori (Centre d'atenció i seguiment Sant Pau / CAS Sant Pau) o en condicions d’hospitalització parcial (Hospital de Dia) o total (Unitat hospitalària de desintoxicació).

Flux de l’activitat de la Unitat d’addiccions. Un resum del flux d’activitat que es porta terme a la Unitat de conductes addictives. Veure imatge
Recursos comunitaris: atenen un sector de població diferent dels dispositius ubicats a l’interior del recinte de l’Hospital general. Això és degut al fet que constitueix l’herència del que va ser l’antic Institut Mental de la Santa Creu. És centre de referència del districte de Nou Barris. Tots ells finançats de forma mixta per Sanitat i Benestar Social. Compren els següents dispositius:
- Servei de Rehabilitació Comunitària. 99 places.
- Club social. 70 places.
- Llars amb Suport. 19 pisos, 54 places.
- Llar Residència. 33 places
Contacte
Telèfon: 93 553 78 46
Fax: 93 553 78 47
Recepció:
Telèfon: 93 553 76 64
Secretaria:
Telèfon: 93 553 76 65
Hospital de dia:
Telèfon: 93 553 76 73
psiquiatria_addiccions@santpau.cat